PHP无数据库监控宝塔和网站状态异常自动通知TG机器人

PHP无数据库监控宝塔和网站状态异常自动通知TG机器人

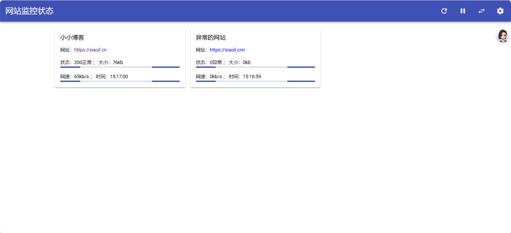
演示图

20251218151707340-image

20251218151734973-image

20251218151756605-image

视频教程

后台/admin

默认账号密码admin

下载地址

 

网站程序

zip文件
2.0M

 

© 版权声明
THE END
喜欢就支持一下吧
点赞8 分享
评论 抢沙发

请登录后发表评论

    暂无评论内容